Tehnička specifikacija - e-Arhiv
U ovom tekstu opisuju se i definiraju svi web servisi u sustavu Fina e-Arhiv. Opisane su sve metode svih dostupnih web servisa kao i svi tehnički detalji.
Definicije i skraćenice
| PKI | Public Key Infrastructure – Infrastruktura javnog ključa |
| SSL | Secure Sockets Layer – Protokol koji omogućava zaštitu komunikacijskog kanala |
| SOAP | Simple Object Access Protocol – Protokol koji se koristi za razmjenu podataka između dva sustava Web servisima |
| CA | Certificate Authority – Entitet koji izdaje digitalne certifikate |
| EV | Extended Validation Certificate - je certifikat koji se koristi za HTTPS web stranice i softver koji dokazuje pravnu osobu koja kontrolira web stranicu ili programski paket |
Vrste web servisa
Na sustavu Fina e-Arhiva za poslovne korisnike razvijene u 24 metode web servisa sa sinkronom obradom. Kako bi se zadovoljile sve potrebe za integraciju i korištenjem funkcionalnosti Fina e- Arhiva iz vanjskih sustava.
Sigurnosni preduvjeti
Zaštita prijenosnog kanala se radi korištenjem dvosmjernog kriptiranja kanala (2-way ssl) što znači da se pri uspostavljanju sigurne veze klijent predstavlja aplikacijskim certifikatom, a web server serverskim certifikatom.
Slijede preduvjeti potrebni za uspostavu web servisa sa sinkronom obradom. Korisnik treba sljedeće:
- posjedovati SSL certifikat povjerljivog izdavatelja
- zatražiti od FINA-e aplikacijski certifikat za potrebe:
- potpisivanja SOAP poruka, i to demo za testiranje na prezentacijskoj okolini, produkcijski za produkcijsku okolinu nakon dovršenog testiranja
- za klijentsku autentikaciju za uspostavljanje 2-way SSL-a
- prilagoditi sustav za zaprimanje i slanje SOAP poruka prema tehničkoj specifikaciji
- SOAP poruke moraju sadržavati Security header sa sigurnosnim tokenom, digitalnim potpisom (Signature) i vremenskom oznakom (Timestamp):
- Schema za Security tag: http://docs.oasis-open.org/wss/2004/01/oasis-200401-wss-wssecurity-secext-1.0.xsd
- Za sigurnosni token se koristi BinarySecurityToken koji sadrži podatke o X.509 certifikatu (http://docs.oasis-open.org/wss/2004/01/oasis-200401-wss-x509-token-profile-1.0.pdf) enkodirane u Base64 formatu (http://docs.oasis-open.org/wss/2004/01/oasis-200401-wss-soap-message-security-1.0.pdf)
- Schema za digitalni potpis (Signature): http://www.w3.org/2000/09/xmldsig#
- Struktura potpisa propisana je Canonical XML algoritmom (http://www.w3.org/2001/10/xml-exc-c14n#) i koristi prefikse „soapenv v0 v01“.
- Kod transformacije tijela poruke koristi se Canonical XML algoritam (http://www.w3.org/2001/10/xml-exc-c14n#) s prefiksima „v0 v01“.
- Za digitalni potpis tijela poruke koriste se RSA i SHA-1 algoritmi (http://www.w3.org/2000/09/xmldsig#rsa-sha1)
- Za generiranje sažetka tijela poruke koristi se SHA-1 algoritam (http://www.w3.org/2000/09/xmldsig#sha1)
- Schema za Timestamp tag: http://docs.oasis-open.org/wss/2004/01/oasis- 200401-wss-wssecurity-utility-1.0.xsd
Signature element Security headera
Timestamp element Security headera
SOAP poruke web servisa
Zajednički dijelovi metoda web servisa
Sve poruke koje se šalju prema web servisu ili ih web servis šalje prema klijentu (poruka odgovora) imaju neke zajedničke elemente. Za poruke koje se šalju prema web servisu zajednički element je "ArchiveHeader", dok je za poruke odgovora zajednički element "MessageAck".
Zajednički element svih odlaznih poruka, ArchiveHeader:
Header element
- MessageId - jedinstveni broj poruke zahtjeva
- MessageType - tip poruke (moguće vrijednosti su navedene u poglavlju Tipovi poruka)
- MessageAttributes - atributi poruke (neobavezni)
ArhiveHeader – zajednički element
Zajednički element svih dolaznih poruka, ArchiveHeader:
MesageAck element:
- MessageAck
- MessageID - jedinstveni broj poruke zahtjeva na koju se ova poruka odgovora odnosi
- MessageAckID - jedinstveni broj poruke odgovora
- MessageType - tip poruke (moguće vrijednosti su navedene u poglavlju Tipovi poruka)
- AckStatus - status odgovora (moguće vrijednosti su navedene kod opisa svake metode)
- ACCEPTED
- MSG_NOT_VALID
- SYSTEM_ERROR
- AckStatusCode - šifra statusa
- 0 - error response
- 1 - success response
- 400 - pogreška pri pozivu servisa
- AckStatusText - opis statusa (neobavezno)
MessageAck – nalazi u odgovorima svih metoda web servisa
Detaljniji opis parametara koji se koriste u metodama web servisa
| Naziv parametra | Detaljni opis |
|---|---|
| Action | Akcija nad funkcionalnostima: DODAJ - Navedene funkcionalnosti se dodjeljuju korisniku ODUZMI - Navedene funkcionalnosti se oduzimaju korisniku PROTOTIP - Navedene funkcionalnosti se dodjeljuju prototip korisniku |
| Alias | Alias direktorija (neobavezno), predstavlja ime/naziv direktorija (mogući su i dijakritički znakovi) koji će biti prikazan na ekranu. U slučaju da se ovaj parametar ne navede, vrijednost će mu biti ista kako vrijednost parametra. |
| ArchiveClassID | GUID klase dokumenta |
| ArchiveTag | Tag u kojem su navedeni pojedinačni podaci o grupi dokumenata |
| AttachedDocument | Datoteka koje se arhivira u Base64 formatu |
| CertificateOwner AdditionalId | Dodatni identifikator za vlasnika certifikata (neobavezan), npr. šifra poslovne jedince. U slučaju da se ovaj parametar ne navede pretpostavit će se vrijednost 1111111111111. |
| CertificateOwner OIB | OIB vlasnika certifikata |
| ClassGUID | GUID klase (koristi se kao ArchiveClassID kod arhiviranja dokumenta) |
| ClassName | Naziv/ime klase dokumenta |
| ClassNewName | Novi naziv klase dokumenta |
| ClassOldName | Stari naziv klase dokumenta (naziv klase koja se preimenuje) |
| ContainerName | Naziv spremnika |
| ContainerNewName | Novi naziv spremnika |
| ContainerOldName | Trenutni naziv spremnika koji se želi promijeniti |
| DocumentDate | Datum dokumenta (u formatu "gggg-MM-dd") |
| DocumentGuid | GUID (identifikator) dokumenta – identifikator dokumenta u DMS sustavu |
| DocumentName | Naziv dokumenta |
| ExtractPdfAttachments | Izdvoji priloge iz pdf dokumenta |
| FileName | Naziv datoteke koje se arhivira, zajedno s ekstenzijom |
| FolderName | Naziv direktorija, smije se sastojati samo od alfanumeričkih znakova uključujući i dijakritike i razmaka. Duljina naziva mora biti između u 1 i 512 znakova. |
| FolderOldPath | Putanja do direktorija zajedno s nazivom direktorija ("nazivSpremnika\ostali\direktorij koji se preimenuje") |
| FolderPath (metoda kreiraj direktorij) | Putanja do direktorija gdje se želi kreirati direktoriji ("nazivSpremnika\ostali\direktorij roditelj") |
| FolderPath (metoda obriši direktorij) | Putanja do direktorija zajedno s nazivom direktorija ("nazivSpremnika\ostali\direktorij koji se brise") |
| Functionalities | Funkcionalnosti koje je moguću dodijeliti korisniku ili direktoriju: AKTIVIRAJ_KORISNIKA - Aktivacija korisnika ARHIVIRANJE_DOKUMENTA - Arhiviranje dokumenata BRISI_DOKUMENT - Brisanje dokumenata DEAKTIVIRAJ_KORISNIKA - Deaktivacija korisnika DODAJ_RAZDRUZI_DOKUMENT_IZ_GRUPE - Dodavanje i razduživanje dokumenta iz grupe DOZVOLI_ARHIVIRANJE_DOKUMENTA_ISTOG_NAZI VA - Dozvola arhiviranja dokumenta istog naziva KREIRAJ_DIREKTORIJ - Kreiranje direktorija KREIRAJ_KLASU - Kreiranje klasa KREIRAJ_SPREMNIK - Kreiranje spremnika OBRISI_DIREKTORIJ - Brisanje direktorija OBRISI_KLASU - Brisanje klasa OBRISI_SPREMNIK - Brisanje spremnika PREIMENUJ_DIREKTORIJ - Preimenovanje direktorija PREIMENUJ_KLASU - Preimenovanje klasa PREIMENUJ_SPREMNIK - Preimenovanje spremnika PREMJESTI_DOKUMENT - Premještanje dokumenata PRETRAZI - Pretraga dokumenata PREUZIMANJE_DOKUMENTA - Preuzimanje dokumenata PRIDRUZI_KLASU - Pridruživanje klasa PRIKAZI_ZAKLJUCANI_SPREMNIK - Prikaz zaključanih spremnika |
| GroupName | Smije se sastojati samo od alfanumeričkih znakova engleske abecede uključujući i hr dijakritike i specijalnih znakova (bez razmaka). Duljina naziva mora biti između u 1 i 50 znakova. |
| Hidden | Oznaka skrivenosti dokumenta |
| IncludeSubfolders | Da li se pretražuju subfolderi |
| IsMandatory | Oznaka obaveznosti metapodatka 0 - metapodatak nije obavezan 1 - metapodatak je obavezan Koristi je samo eServis |
| MD5 | Hash funkcija koja računa sažetak datoteke |
| MimeType | MIME tip datoteke koja se arhivira |
| ObjectOwner AdditionalId | Šifra vlasnika, dodatni identifikator (neobavezan), npr. šifra poslovne jedinice. U slučaju da se ovaj parametar ne navede pretpostavit će se vrijednost 1111111111111. |
| ObjectOwner OIB | OIB vlasnika objekta (npr. Spremnika, direktorija, grupe itd) |
| OwnerName | Naziv vlasnika |
| OwnerType | Vrsta vlasnika: 1 - Poslovni subjekt 2 - Fizička osoba |
| Part | Broj chunka koji se šalje |
| PartsCount | Ukupan broj chunkova datoteke koja se šalje |
| PermissionDetails | Tekstualni popis funkcionalnosti za koje su uređena prava korisniku |
| PropertyName | Naziv/ime metapodatka na klasi dokumenta |
| PropertyOperator | Operator za vrijednost metapodatka: EQUALS - Jednako CONTAINS - Sadrži LESS_OR_EQUALS_THAN - Manje ili jednako GRETAER_OR_EQUALS_THAN - Veće ili jednako |
| PropertyType | Vrsta metapodatka na klasi dokumenta: STRING - TekstINT - Broj FLOAT - Decimalni broj DATE - Datum BOOLEAN - Logička izjava |
| PropertyValue | Vrijednost metapodatka, ovisi o vrsti metapodatka: za STRING – maksimalan broj znakova za INTEGER – cijeli broj između -231 i 231-1 za DATETIME – postojeći datum u formatu „gggg-mm- dd“ ili „dd.mm.gggg“za FLOAT – decimalni broj s decimalnim zarezom, max 14 znakova s 3 decimalna mjesta za BOOLEAN – pozitivna ("1", "TRUE", "true" "DA", "da") ili negativna ("0", "FALSE", "false" "NE", "ne") logička izjava |
| Tag | Naziv grupe dokumenata (jednom ili više puta) |
| TagOwnerAdditionalID | Šifra vlasnika taga, dodatni identifikator (neobavezan), npr. šifra poslovne jedinice |
| TagOwnerOIB | OIB vlasnika grupe dokumenata, tj. taga |
| UploadID | Identifikator lokacije pohrane chunkova datoteke (prazna vrijednost u poruci s prvim chunkom, u porukama s preostalim chunkovima šalje se vrijednost primljena u odgovoru na poruku s prvim chunkom - DocumentEnvelope/UploadId) u formatu "nazivDatoteke-NNNNNNN" gdje je "NNNNNNN" 7 nasumično generiranih brojeva. |
| UserOIB | OIB korisnika kojemu se uređuju prava |
Metode web servisa
Ping
Metoda a testiranje veze prema web servisu, ako ova metoda vrati uspješan odgovor to znači da je veza uspješno uspostavljena.
Elementi ping poruke (ping metoda):
- Nema elemenata
Ping (request)
Elementi Pong poruke (response):
- Nema elemenata
Pong (response)
Kreiraj grupu dokumenata
Pošiljatelj kreira SOAP poruku za kreiranje nove grupe dokumenta te poziva web servis na strani Fine. Fina zatim sinkrono obradi i odgovori na poruku.
(detaljni opis određenih parametra je naveden u poglavlju Detaljniji opis parametara koji se koriste u metodama web servisa)
Elementi CreateGroupMsgType poruke (metoda createGroup):
- Header
Struktura Header elementa je zajednički dio zahtjeva kod svih metoda i opisana je u poglavlju Zajednički dijelovi metoda web servisa - Data
- CertificateOwner
- OIB - OIB vlasnika certifikata
- AdditionalId - dodatni identifikator za vlasnika certifikata (neobavezan), npr. šifra poslovne jedince. U slučaju da se ovaj parametar ne navede pretpostavit će se vrijednost 1111111111111.
- GroupName - ime grupe
- DocumentGUID - guid dokumenta za koji se kreira grupa
- ObjectOwner
- OIB - OIB vlasnika za kojeg će se grupa kreirati
- AdditionalId - šifra vlasnika (vlasnik u čije se ime kreira grupa), dodatni identifikator (neobavezan), npr. šifra poslovne jedinice. U slučaju da se ovaj parametar ne navede pretpostavit će se vrijednost 1111111111111.
- CertificateOwner
Poruka CreateGroupMessageType
Elementi CreateGroupAckMsgType poruka:
- MessageAck
Struktura MessageAck elementa je zajednički dio odgovora kod svih metoda i opisana je u poglavlju Zajednički dijelovi metoda web servisa - CreateGroupEnvelope
- GroupName - ime grupe
- Error
Struktura Error elementa je zajednički dio odgovora kod svih metoda i opisana je u poglavlju Šifrarnik mogućih grešaka kod slanja poruka
Sinkrona odgovorna poruka CreateGroupAckMsg
SOAPAction:
http://fina.hr/archive/ws/sync/createGroup
Obriši grupu dokumenta
Pošiljatelj kreira SOAP poruku za brisanje grupe te poziva web servis na strani Fine. Fina zatim sinkrono obradi i odgovori na poruku.
(detaljni opis određenih parametra je naveden u poglavlju Detaljniji opis parametara koji se koriste u metodama web servisa)
Elementi DeleteGroupMsgType poruke (metoda deleteGroup):
- Header
Struktura Header elementa je zajednički dio zahtjeva kod svih metoda i opisana je u poglavlju Zajednički dijelovi metoda web servisa - Data
- CertificateOwner
- OIB - OIB vlasnika certifikata
- AdditionalId - dodatni identifikator za vlasnika certifikata (neobavezan), npr. šifra poslovne jedince. U slučaju da se ovaj parametar ne navede pretpostavit će se vrijednost 1111111111111.
- GroupName - ime grupe
- ObjectOwner
- OIB - OIB vlasnika čija će se grupa obrisati
- AdditionalId - šifra vlasnika (vlasnik čija grupa briše), dodatni identifikator (neobavezan), npr. šifra poslovne jedinice. U slučaju da se ovaj parametar ne navede pretpostavit će se vrijednost 1111111111111.
- CertificateOwner
Poruka DeleteGroupMsg
Elementi DeleteGroupAckMsgType poruka:
- MessageAck
Struktura MessageAck elementa je zajednički dio odgovora kod svih metoda i opisana je u poglavlju Zajednički dijelovi metoda web servisa - DeleteGroupEnvelope
- GroupName - ime grupe
- Error
Struktura Error elementa je zajednički dio odgovora kod svih metoda i opisana je u poglavlju Šifrarnik mogućih grešaka kod slanja poruka
Sinkrona odgovorna poruka DeleteGroupAckMsg
SOAPAction:
http://fina.hr/archive/ws/sync/deleteGroup
Dohvati sve dokumente iz grupe
Pošiljatelj kreira SOAP poruku za dohvat svih dokumenata iz grupe te poziva web servis na strani Fine. Fina zatim sinkrono obradi i odgovori na poruku.
(detaljni opis određenih parametra je naveden u poglavlju Detaljniji opis parametara koji se koriste u metodama web servisa)
Elementi GetAllDocumentsFromGroupMsgType (metoda getAllDocumentsFromGroup) poruke:
- Header
Struktura Header elementa je zajednički dio zahtjeva kod svih metoda i opisana je u poglavlju Zajednički dijelovi metoda web servisa - Data
- CertificateOwner
- OIB - OIB vlasnika certifikata
- AdditionalId - dodatni identifikator za vlasnika certifikata (neobavezan), npr. šifra poslovne jedinice. U slučaju da se ovaj parametar ne navede pretpostavit će se vrijednost 1111111111111.
- GroupName - ime grupe,
- ObjectOwner
- OIB - OIB vlasnika
- AdditionalId - šifra vlasnika, dodatni identifikator (neobavezan), npr. šifra poslovne jedinice. U slučaju da se ovaj parametar ne navede pretpostavit će se vrijednost 1111111111111.
- CertificateOwner
Poruka GetAllDocumentsFromGroupMsgType
Elementi GetAllDocumentsFromGroupAckMsgType poruka:
- MessageAck
Struktura MessageAck elementa je zajednički dio odgovora kod svih metoda i opisana je u poglavlju Zajednički dijelovi metoda web servisa - GetDocumentsEnvelope
- DocumentContainer - podatci o dokumentu
- DocumentName - ime dokumenta
- MimeType - tip dokumenta
- DocumentGuid - identifikator dokumenta
- DocumentContainer - podatci o dokumentu
- Error
Struktura Error elementa je zajednički dio odgovora kod svih metoda i opisana je u poglavlju Šifrarnik mogućih grešaka kod slanja poruka.
Sinkrona odgovorna poruka GetAllDocumentsFromGroupAckMsgType
SOAPAction:
http://fina.hr/archive/ws/sync/getAllDocumentsFromGroup
Dohvati sve grupe dokumenta
Pošiljatelj kreira SOAP poruku za dohvat svih grupa pridruženih dokumentu te poziva web servis na strani Fine. Fina zatim sinkrono obradi i odgovori na poruku.
(detaljni opis određenih parametra je naveden u poglavlju Detaljniji opis parametara koji se koriste u metodama web servisa)
Elementi GetAllGroupsForDocumentMsgType (metoda getAllGroupsForDocument) poruke:
- Header
Struktura Header elementa je zajednički dio zahtjeva kod svih metoda i opisana je u poglavlju Zajednički dijelovi metoda web servisa - Data
- CertificateOwner
- OIB - OIB vlasnika certifikata
- AdditionalId - dodatni identifikator za vlasnika certifikata (neobavezan), npr. šifra poslovne jedinice. U slučaju da se ovaj parametar ne navede pretpostavit će se vrijednost 1111111111111.
- DocumentGuid - GUID (identifikator) dokumenta
- ObjectOwner
- OIB - OIB vlasnika
- AdditionalId - šifra vlasnika, dodatni identifikator (neobavezan), npr. šifra poslovne jedinice. U slučaju da se ovaj parametar ne navede pretpostavit će se vrijednost 1111111111111.
- CertificateOwner
Poruka GetAllGroupsForDocumentMsgType
Elementi GetAllGroupsForDocumentAckMsgType poruka:
- MessageAck
Struktura MessageAck elementa je zajednički dio odgovora kod svih metoda i opisana je u poglavlju Zajednički dijelovi metoda web servisa - GetGroupsEnvelope
- GroupNameContainer - ime grupe
- Error
Struktura Error elementa je zajednički dio odgovora kod svih metoda i opisana je u poglavlju Šifrarnik mogućih grešaka kod slanja poruka.
Sinkrona odgovorna poruka GetAllGroupsForDocumentAckMsgType
SOAPAction:
http://fina.hr/archive/ws/sync/getAllGroupsForDocument
Ukloni dokument iz grupe
Pošiljatelj kreira SOAP poruku za uklanjanje dokumenta iz grupe te poziva web servis na strani Fine. Fina zatim sinkrono obradi i odgovori na poruku.
(detaljni opis određenih parametra je naveden u poglavlju Detaljniji opis parametara koji se koriste u metodama web servisa)
Elementi poruke RemoveDocumentFromGroupMsgType (metoda removeDocumentFromGroup):
- Header
Struktura Header elementa je zajednički dio zahtjeva kod svih metoda i opisana je u poglavlju Zajednički dijelovi metoda web servisa - Data
- CertificateOwner
- OIB - OIB vlasnika certifikata
- AdditionalId - dodatni identifikator za vlasnika certifikata (neobavezan), npr. šifra poslovne jedinice. U slučaju da se ovaj parametar ne navede pretpostavit će se vrijednost 1111111111111.
- GroupName - ime grupe, detaljan opis je naveden u poglavlju Detaljniji opis parametara koji se koriste u metodama web servisa
- DocumentGuid - GUID (identifikator) dokumenta
- ObjectOwner
- OIB - OIB vlasnika
- AdditionalId - šifra vlasnika, dodatni identifikator (neobavezan), npr. šifra poslovne jedinice. U slučaju da se ovaj parametar ne navede pretpostavit će se vrijednost 1111111111111.
- CertificateOwner
Poruka RemoveDocumentFromGroupMsgType
Elementi RemoveDocumentFromGroupAckMsgType poruka (metoda removeDocumentFromGroup):
- MessageAck
Struktura MessageAck elementa je zajednički dio odgovora kod svih metoda i opisana je u poglavlju Zajednički dijelovi metoda web servisa - RemoveDocumentEnvelope
- GroupName - ime grupe
- Error
Struktura Error elementa je zajednički dio odgovora kod svih metoda i opisana je u poglavlju Šifrarnik mogućih grešaka kod slanja poruka
Sinkrona odgovorna poruka RemoveDocumentFromGroupAckMsgType
SOAPAction:
http://fina.hr/archive/ws/sync/removeDocumentFromGroup
Dodaj dokument u grupu
Pošiljatelj kreira SOAP poruku za pridruživanje grupe dokumentu te poziva web servis na strani Fine. Fina zatim sinkrono obradi i odgovori na poruku.
(detaljni opis određenih parametra je naveden u poglavlju Detaljniji opis parametara koji se koriste u metodama web servisa)
Elementi AssignDocumentToGroupMsgType poruke (metoda assignDocumentToGroup):
- Header
Struktura Header elementa je zajednički dio zahtjeva kod svih metoda i opisana je u poglavlju Zajednički dijelovi metoda web servisa - Data
- CertificateOwner
- OIB - OIB vlasnika certifikata
- AdditionalId - dodatni identifikator za vlasnika certifikata (neobavezan), npr. šifra poslovne jedinice. U slučaju da se ovaj parametar ne navede pretpostavit će se vrijednost 1111111111111.GroupName - ime grupe
- DocumentGuid - GUID (identifikator) dokumenta
- GroupName - ime grupe, detaljan opis je naveden u poglavlju Detaljniji opis parametara koji se koriste u metodama web servisa
- ObjectOwner
- OIB - OIB vlasnika
- AdditionalId - šifra vlasnika, dodatni identifikator (neobavezan), npr. šifra poslovne jedinice. U slučaju da se ovaj parametar ne navede pretpostavit će se vrijednost 1111111111111.
- CertificateOwner
Poruka AssignDocumentToGroupMsgType
Elementi AssignDocumentToGroupMsgType poruka (metoda assignDocumentToGroup):
- MessageAck
Struktura MessageAck elementa je zajednički dio odgovora kod svih metoda i opisana je u poglavlju Zajednički dijelovi metoda web servisa - AssignDocumentEnvelope
- GroupName - ime grupe
- Error
Struktura Error elementa je zajednički dio odgovora kod svih metoda i opisana je u poglavlju Šifrarnik mogućih grešaka kod slanja poruka
Sinkrona odgovorna poruka AssignDocumentToGroupAckMsgType
SOAPAction:
http://fina.hr/archive/ws/sync/assignDocumentToGroup
Kreiraj spremnik
Pošiljatelj kreira SOAP poruku za kreiranje novog spremnika te poziva web servis na strani Fine. Fina zatim sinkrono obradi i odgovori na poruku.
(detaljni opis određenih parametra je naveden u poglavlju Detaljniji opis parametara koji se koriste u metodama web servisa)
Elementi CreateContainerMsgType poruke (metoda createContainer):
- Header
Struktura Header elementa je zajednički dio zahtjeva kod svih metoda i opisana je u poglavlju Zajednički dijelovi metoda web servisa - Data
- ObjectOwner
- OIB - OIB vlasnika
- AdditionalId - šifra vlasnika, dodatni identifikator (neobavezan), npr. šifra poslovne jedinice. U slučaju da se ovaj parametar ne navede pretpostavit će se vrijednost 1111111111111.
- ContainerName - naziv spremnika
- ObjectOwner
Poruka CreateContainerMsgType
Elementi CreateContainerAckMsgType poruka:
- MessageAck
Struktura MessageAck elementa je zajednički dio odgovora kod svih metoda i opisana je u poglavlju Zajednički dijelovi metoda web servisa - CreateContainerEnvelope
- ContainerGuid - identifikator spremnika - GUID
- Error
Struktura Error elementa je zajednički dio odgovora kod svih metoda i opisana je u poglavlju Šifrarnik mogućih grešaka kod slanja poruka
Sinkrona odgovorna poruka CreateContainerAckMsgType
SOAPAction:
http://fina.hr/archive/ws/sync/createContainer
Preimenuj spremnik
Pošiljatelj kreira SOAP poruku za preimenovanje spremnika te poziva web servis na strani Fine. Fina zatim sinkrono obradi i odgovori na poruku.
(detaljni opis određenih parametra je naveden u poglavlju Detaljniji opis parametara koji se koriste u metodama web servisa)
Elementi RenameContainerMsgType poruke (metoda renameContainer):
- Header
Struktura Header elementa je zajednički dio zahtjeva kod svih metoda i opisana je u poglavlju Zajednički dijelovi metoda web servisa - Data
- ObjectOwner
- OIB - OIB vlasnika
- AdditionalId - šifra vlasnika, dodatni identifikator (neobavezan), npr. šifra poslovne jedinice. U slučaju da se ovaj parametar ne navede pretpostavit će se vrijednost 1111111111111.
- ContainerOldName - trenutni naziv spremnika
- ContainerNewName - željeni naziv spremnika
- ObjectOwner
Poruka RenameContainerMsgType
Elementi RenameContainerAckMsgType poruka:
- MessageAck
Struktura MessageAck elementa je zajednički dio odgovora kod svih metoda i opisana je u poglavlju Zajednički dijelovi metoda web servisa - RenameContainerEnvelope
- ContainerOldName - stari naziv spremnika
- ContainerNewName - novi naziv spremnika
- Error
Struktura Error elementa je zajednički dio odgovora kod svih metoda i opisana je u poglavlju Šifrarnik mogućih grešaka kod slanja poruka
Sinkrona odgovorna poruka RenameContainerAckMsgType
SOAPAction:
http://fina.hr/archive/ws/sync/renameContainer
Obriši spremnik
Pošiljatelj kreira SOAP poruku za brisanje spremnika te poziva web servis na strani Fine. Fina zatim sinkrono obradi i odgovori na poruku.
(detaljni opis određenih parametra je naveden u poglavlju Detaljniji opis parametara koji se koriste u metodama web servisa)
Elementi DeleteContainerMsgType poruke (metoda deleteContainer):
- Header
Struktura Header elementa je zajednički dio zahtjeva kod svih metoda i opisana je u poglavlju Zajednički dijelovi metoda web servisa - Data
- ObjectOwner
- OIB - OIB vlasnika
- AdditionalId - šifra vlasnika, dodatni identifikator (neobavezan), npr. šifra poslovne jedinice. U slučaju da se ovaj parametar ne navede pretpostavit će se vrijednost 1111111111111.
- ContainerName - naziv spremnika
- ObjectOwner
Poruka DeleteContainerMsgType
Elementi DeleteContainerAckMsgType poruka:
- MessageAck
Struktura MessageAck elementa je zajednički dio odgovora kod svih metoda i opisana je u poglavlju Zajednički dijelovi metoda web servisa - DeleteContainerEnvelope
- ContainerName - naziv spremnika
- Error
Struktura Error elementa je zajednički dio odgovora kod svih metoda i opisana je u poglavlju Šifrarnik mogućih grešaka kod slanja poruka
Sinkrona odgovorna poruka DeleteContainerAckMsgType
SOAPAction:
http://fina.hr/archive/ws/sync/deleteContainer
Kreiraj direktorij
Pošiljatelj kreira SOAP poruku za kreiranje novog direktorija te poziva web servis na strani Fine. Fina zatim sinkrono obradi i odgovori na poruku.
(detaljni opis određenih parametra je naveden u poglavlju Detaljniji opis parametara koji se koriste u metodama web servisa)
Elementi CreateFolderMsgType poruke (metoda createFolder):
- Header
Struktura Header elementa je zajednički dio zahtjeva kod svih metoda i opisana je u poglavlju Zajednički dijelovi metoda web servisa - Data
- ObjectOwner
- OIB - OIB vlasnika
- AdditionalId - šifra vlasnika, dodatni identifikator (neobavezan), npr. šifra poslovne jedinice. U slučaju da se ovaj parametar ne navede pretpostavit će se vrijednost 1111111111111.
- ContainerName - naziv spremnika
- FolderName - naziv direktorija
- FolderPath - putanja do direktorija
- Alias - alias direktorija (neobavezno)
- IsLocked - aktiviraj/deaktiviraj direktorij (neobavezno)
- ObjectOwner
Poruka CreateFolderMsgType
Elementi CreateFolderAckMsgType poruka:
- MessageAck
Struktura MessageAck elementa je zajednički dio odgovora kod svih metoda i opisana je u poglavlju Zajednički dijelovi metoda web servisa - CreateFolderEnvelope
- FolderGuid - identifikator direktorija
- Error
Struktura Error elementa je zajednički dio odgovora kod svih metoda i opisana je u poglavlju Šifrarnik mogućih grešaka kod slanja poruka
Sinkrona odgovorna poruka CreateFolderAckMsgType
SOAPAction:
http://fina.hr/archive/ws/sync/createFolder
Preimenuj direktorij
Pošiljatelj kreira SOAP poruku za preimenovanje direktorija te poziva web servis na strani Fine. Fina zatim sinkrono obradi i odgovori na poruku.
(detaljni opis određenih parametra je naveden u poglavlju Detaljniji opis parametara koji se koriste u metodama web servisa)
Elementi RenameFolderMsgType poruke (metoda renameFolder):
- Header
Struktura Header elementa je zajednički dio zahtjeva kod svih metoda i opisana je u poglavlju Zajednički dijelovi metoda web servisa - Data
- ObjectOwner
- OIB - OIB korisnika
- AdditionalId - šifra vlasnika, dodatni identifikator (neobavezan), npr. šifra poslovne jedinice. U slučaju da se ovaj parametar ne navede pretpostavit će se vrijednost 1111111111111.
- ContainerName - naziv spremnika
- FolderNewName - željeni naziv direktorija, smije se sastojati samo od alfanumeričkih znakova engleske abecede plus hr dijakritike i razmaka. Duljina naziva mora biti između u 1 i 512 znakova.
- FolderOldPath - putanja do direktorija zajedno s nazivom direktorija ("nazivSpremnika\ostali\direktorij")
- Alias - alias direktorija (neobavezno)
- ObjectOwner
Poruka RenameFolderMsgType
Elementi RenameFolderAckMsgType poruka:
- MessageAck
Struktura MessageAck elementa je zajednički dio odgovora kod svih metoda i opisana je u poglavlju Zajednički dijelovi metoda web servisa - RenameFolderEnvelope
- FolderNewName - novi naziv direktorija
- FolderOldPath - stari naziv direktorija
- Error
Struktura Error elementa je zajednički dio odgovora kod svih metoda i opisana je u poglavlju Šifrarnik mogućih grešaka kod slanja poruka
Sinkrona odgovorna poruka RenameFolderAckMsgType
SOAPAction:
http://fina.hr/archive/ws/sync/renameFolder
Obriši direktorij
Pošiljatelj kreira SOAP poruku za brisanje direktorija te poziva web servis na strani Fine. Fina zatim sinkrono obradi i odgovori na poruku.
(detaljni opis određenih parametra je naveden u poglavlju Detaljniji opis parametara koji se koriste u metodama web servisa)
Elementi DeleteFolderMsgType poruke (metoda deleteFolder):
- Header
Struktura Header elementa je zajednički dio zahtjeva kod svih metoda i opisana je u poglavlju Zajednički dijelovi metoda web servisa - Data
- ObjectOwner
- OIB - OIB korisnika
- AdditionalId - šifra vlasnika, dodatni identifikator (neobavezan), npr. šifra poslovne jedinice. U slučaju da se ovaj parametar ne navede pretpostavit će se vrijednost 1111111111111.
- ContainerName - naziv spremnika
- FolderPath - putanja do direktorija zajedno s nazivom direktorija ("nazivSpremnika\ostali\direktorij")
- ObjectOwner
Poruka DeleteFolderMsgType
Elementi DeleteFolderAckMsgType poruka:
- MessageAck
Struktura MessageAck elementa je zajednički dio odgovora kod svih metoda i opisana je u poglavlju Zajednički dijelovi metoda web servisa - DeleteFolderEnvelope
- ContainerName - naziv spremnika
- FolderOldPath - putanja gdje se nalazio obrisani direktorij
- Error
Struktura Error elementa je zajednički dio odgovora kod svih metoda i opisana je u poglavlju Šifrarnik mogućih grešaka kod slanja poruka
Sinkrona odgovorna poruka DeleteFolderAckMsgType
SOAPAction:
http://fina.hr/archive/ws/sync/deleteFolder
Arhiviranje dokumenta
Pošiljatelj kreira SOAP poruku za arhiviranje dokumenta te poziva web servis na strani Fine. Fina sinkrono radi obradu primljene poruke i vraća odgovor.
(detaljni opis određenih parametra je naveden u poglavlju Detaljniji opis parametara koji se koriste u metodama web servisa)
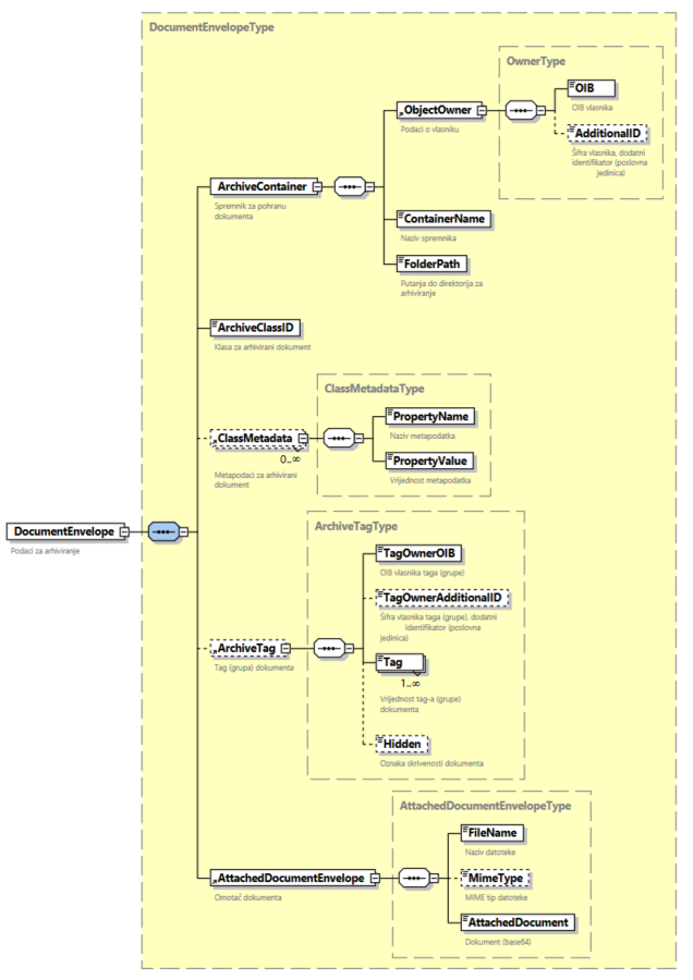
Elementi ArchiveDocumentMsg poruke (metoda archiveDocument):
- ArchiveHeader
Struktura Header elementa je zajednički dio zahtjeva kod svih metoda i opisana je u poglavlju Zajednički dijelovi metoda web servisa - Data / ArchiveDocumentEnvelope / DocumentEnvelope
- ArchiveContainer - Podaci o spremniku
- ObjectOwner - Podaci o vlasniku spremnika
- OIB - OIB vlasnika spremnika
- AdditionalID - šifra vlasnika, dodatni identifikator (neobavezan), npr. šifra poslovne jedinice
- ContainerName - Naziv spremnika
- FolderPath - Putanja do direktorija (u formatu "nazivSpremnika\ostali\direktoriji")
- ObjectOwner - Podaci o vlasniku spremnika
- ArchiveClassID - Klasa za dokument (GUID)
- ClassMetadata - Metapodaci (nijednom ili više puta)
- PropertyName - Naziv metapodatka
- PropertyValue - Vrijednost metapodatka, ovisi o vrsti metapodatka:
- za STRING – maksimalan broj znakova
- za INTEGER – cijeli broj između -231 i 231-1
- za DATETIME – postojeći datum u formatu "gggg-mm-dd" ili "dd.mm.gggg"
- za FLOAT – decimalni broj s decimalnim zarezom
- za BOOLEAN – pozitivna ("1", "TRUE", "true" "DA", "da") ili negativna ("0", "FALSE", "false" "NE", "ne") logička izjava
- ArchiveTag - Podaci o grupi dokumenata (neobavezno)
- TagOwnerOIB - OIB vlasnika grupe dokumenata, tj. taga
- TagOwnerAdditionalID - šifra vlasnika taga, dodatni identifikator (neobavezan), npr. šifra poslovne jedinice
- Tag - Naziv grupe dokumenata (jednom ili više puta)
- Hidden – oznaka skrivenosti dokumenta
- AttachedDocumentEnvelope - Podaci o datoteci dokumenta
- FileName - Naziv datoteke
- MimeType - MIME tip datoteke (nije obvezan)
- AttachedDocument - Datoteka u Base64 formatu
- ArchiveContainer - Podaci o spremniku
Poruka ArchiveDocumentMsg
DocumentEnvelope, element poruka ArchiveDocumentMsg i ArchiveDocumentChunkMsg
Elementi ArchiveDocumentAckMsg poruke:
- MessageAck
Struktura MessageAck elementa je zajednički dio odgovora kod svih metoda i opisana je u poglavlju Zajednički dijelovi metoda web servisa - ArchiveDocumentEnvelope
- DocumentGUID - GUID (identifikator) arhiviranog dokumenta
- Error
Struktura Error elementa je zajednički dio odgovora kod svih metoda i opisana je u poglavlju Šifrarnik mogućih grešaka kod slanja poruka
Poruka ArchiveDocumentAckMsg
SOAPAction:
http://fina.hr/archive/ws/sync/archiveDocument
Arhiviranje dokumenta u dijelovima
Pošiljatelj kreira SOAP poruku za arhiviranje dokumenta u dijelovima (chunkovima) te poziva web servis na strani Fine. Fina sinkrono radi obradu primljene poruke i vraća odgovor.
(detaljni opis određenih parametra je naveden u poglavlju Detaljniji opis parametara koji se koriste u metodama web servisa)
Elementi ArchiveDocumentChunkMsg poruke (metoda archiveDocumentChunk):
- ArchiveHeader
Struktura Header elementa je zajednički dio zahtjeva kod svih metoda i opisana je u poglavlju Zajednički dijelovi metoda web servisa - Data / ArchiveDocumentChunkEnvelope / DocumentEnvelope
- ArchiveContainer - Podaci o spremniku
- ObjectOwner - Podaci o vlasniku spremnika
- OIB - OIB vlasnika spremnika
- AdditionalID - šifra vlasnika, dodatni identifikator (neobavezan), npr. šifra poslovne jedinice
- ContainerName - Naziv spremnika
- FolderPath - Putanja do direktorija (u formatu "nazivSpremnika\ostali\direktoriji")
- ObjectOwner - Podaci o vlasniku spremnika
- ArchiveClassID - Klasa za dokument (GUID)
- ClassMetadata - Metapodaci (nijednom ili više puta)
- PropertyName - Naziv metapodatka
- PropertyValue - Vrijednost metapodatka, ovisi o vrsti metapodatka:
- za STRING – maksimalan broj znakova
- za INTEGER – cijeli broj između -231 i 231-1
- za DATETIME – postojeći datum u formatu "gggg-mm-dd" ili "dd.mm.gggg"
- za FLOAT – decimalni broj s decimalnim zarezom
- za BOOLEAN – pozitivna ("1", "TRUE", "true" "DA", "da") ili negativna ("0", "FALSE", "false" "NE", "ne") logička izjava
- ArchiveTag - Podaci o grupi dokumenata (neobavezno)
- TagOwnerOIB - OIB vlasnika grupe dokumenata, tj. taga
- TagOwnerAdditionalID - šifra vlasnika taga, dodatni identifikator (neobavezan), npr. šifra poslovne jedinice
- Tag - Naziv grupe dokumenata (jednom ili više puta)
- Hidden – Oznaka skrivenosti dokumenta
- AttachedDocumentEnvelope - Podaci o datoteci dokumenta
- FileName - Naziv datoteke
- MimeType - MIME tip datoteke (nije obvezan)
- AttachedDocument - Datoteka u Base64 formatu
- ArchiveContainer - Podaci o spremniku
- Data / ArchiveDocumentChunkEnvelope / UploadMetadata - Podaci o slanju chunka
- MD5 - Hash funkcija koja računa sažetak datoteke
- Part - Broj chunka
- PartsCount - Ukupan broj chunkova
- UploadID - Identifikator lokacije pohrane chunkova datoteke (prazna vrijednost u poruci s prvim chunkom, u porukama s preostalim chunkovima šalje se vrijednost primljena u odgovoru na poruku s prvim chunkom - DocumentEnvelope/UploadId) u formatu "nazivDatoteke-NNNNNNN" gdje je "NNNNNNN" 7 nasumično generiranih brojeva.
Poruka ArchiveDocumentChunkMsg
Dio poruke UploadMetadata
Elementi ArchiveDocumentChunkAckMsg poruke:
- MessageAck
Struktura MessageAck elementa je zajednički dio odgovora kod svih metoda i opisana je u poglavlju Zajednički dijelovi metoda web servisa - ArchiveDocumentChunkEnvelope
- UploadId - Identifikator lokacije pohrane chunkova datoteke (definira se kod odgovora na poruku s prvim chunkom)
- ChunkStatus - Status chunka:
- Chunk je validan
- Chunk nije validan
- DocumentGUID - GUID arhiviranog dokumenta (neobavezno)
- Error
Struktura Error elementa je zajednički dio odgovora kod svih metoda i opisana je u poglavlju Šifrarnik mogućih grešaka kod slanja poruka
Sinkrona odgovorna poruka ArchiveDocumentChunkAckMsg
SOAPAction:
http://fina.hr/archive/ws/sync/archiveDocumentChunk
Arhiviranje dokumenta u više direktorija
Pošiljatelj kreira SOAP poruku za arhiviranje dokumenta u više direktorija te poziva web servis na strani Fine. Fina sinkrono radi obradu primljene poruke i vraća odgovor.
(detaljni opis određenih parametra je naveden u poglavlju Detaljniji opis parametara koji se koriste u metodama web servisa)
Elementi ArchiveDocumentInMultipleFoldersMsg poruke (metoda archiveDocumentInMultipleFolders):
- ArchiveHeader
Struktura Header elementa je zajednički dio zahtjeva kod svih metoda i opisana je u poglavlju Zajednički dijelovi metoda web servisa - Data / ArchiveDocumentInMultipleFoldersEnvelope / DocumentInMultipleFoldersEnvelope
- ArchiveContainer - Podaci o spremniku
- ObjectOwner - Podaci o vlasniku spremnika
- OIB - OIB vlasnika spremnika
- AdditionalID - šifra vlasnika, dodatni identifikator (neobavezan), npr. šifra poslovne jedinice
- ContainerName - Naziv spremnika
- ObjectOwner - Podaci o vlasniku spremnika
- ArchiveClassID - Klasa za dokument (GUID)
- ClassMetadata - Metapodaci (nijednom ili više puta)
- PropertyName - Naziv metapodatka
- PropertyValue - Vrijednost metapodatka, ovisi o vrsti metapodatka:
- za STRING – maksimalan broj znakova
- za INTEGER – cijeli broj između -231 i 231-1
- za DATETIME – postojeći datum u formatu "gggg-mm-dd" ili "dd.mm.gggg"
- za FLOAT – decimalni broj s decimalnim zarezom
- za BOOLEAN – pozitivna ("1", "TRUE", "true" "DA", "da") ili negativna ("0", "FALSE", "false" "NE", "ne") logička izjava
- ArchiveFolder – Podaci o direktorijima (jednom ili više puta)
- FolderPath - Putanja do direktorija (u formatu "nazivSpremnika\ostali\direktoriji")
- FileName – naziv datoteke
- ArchiveTag - Podaci o grupi dokumenata (neobavezno):
- TagOwnerOIB - OIB vlasnika grupe dokumenata, tj. Taga
- TagOwnerAdditionalID - šifra vlasnika taga, dodatni identifikator (neobavezan), npr. šifra poslovne jedinice
- Tag - Naziv grupe dokumenata (jednom ili više puta)
- Hidden – da li je dokument inicijalno sakriven
- AttachedDocumentEnvelope - Podaci o datoteci dokumenta
- FileName - Naziv datoteke
- MimeType - MIME tip datoteke
- AttachedDocument - Datoteka u Base64 formatu
- ArchiveContainer - Podaci o spremniku
Poruka ArchiveDocumentInMultipleFoldersMsg
DocumentInMultipleFoldersEnvelope, element poruke ArchiveDocumentInMultipleFoldersMsg
Elementi ArchiveDocumentInMultipleFoldersAckMsg poruke
Jednaki su elementima ArchiveDocumentAckMsg poruke opisane u poglavlju Arhiviranje dokumenta.
Poruka ArchiveDocumentInMultipleFoldersAckMsg
SOAPAction:
http://fina.hr/archive/ws/sync/archiveDocumentInMultipleFolders
Kreiranje klase dokumenata
Pošiljatelj kreira SOAP poruku za kreiranje klase dokumenata te poziva web servis na strani Fine. Fina sinkrono radi obradu primljene poruke i vraća odgovor.
(detaljni opis određenih parametra je naveden u poglavlju Detaljniji opis parametara koji se koriste u metodama web servisa)
Elementi CreateClassMsg poruke (metoda createClass):
- ArchiveHeader
Struktura Header elementa je zajednički dio zahtjeva kod svih metoda i opisana je u poglavlju Zajednički dijelovi metoda web servisa - Data / CreateClassEnvelope
- ObjectOwner - Podaci o vlasniku spremnika
- OIB - OIB vlasnika spremnika
- AdditionalID - šifra vlasnika, dodatni identifikator (neobavezan), npr. šifra poslovne jedinice
- ClassName - Naziv klase
- ContainerName - Naziv spremnika
- ClassMetadata - Metapodaci (jednom ili više puta)
- PropertyName - Naziv metapodatka
- IsMandatory - Oznaka obaveznosti metapodatka
- 0 - metapodatak nije obavezan
- 1 - metapodatak je obavezan
- PropertyType - Vrsta metapodatka:
- STRING - Tekst
- INT - Broj
- FLOAT - Decimalni broj
- DATE - Datum
- BOOLEAN - Logička izjava
- ObjectOwner - Podaci o vlasniku spremnika
Poruka CreateClassMsg
Elementi CreateClassAckMsg poruke:
- MessageAck
Struktura MessageAck elementa je zajednički dio odgovora kod svih metoda i opisana je u poglavlju Zajednički dijelovi metoda web servisa - CreateClassEnvelope
- ClassGUID - GUID klase (koristi se kao ArchiveClassID kod arhiviranja dokumenta)
- Error
Struktura Error elementa je zajednički dio odgovora kod svih metoda i opisana je u poglavlju Šifrarnik mogućih grešaka kod slanja poruka
Sinkrona odgovorna poruka CreateClassAckMsg
SOAPAction:
http://fina.hr/archive/ws/sync/createClass
Preimenovanje klase dokumenata
Pošiljatelj kreira SOAP poruku za preimenovanje klase dokumenata te poziva web servis na strani Fine. Fina sinkrono radi obradu primljene poruke i vraća odgovor.
(detaljni opis određenih parametra je naveden u poglavlju Detaljniji opis parametara koji se koriste u metodama web servisa)
Elementi RenameClassMsg poruke (metoda renameClass):
- ArchiveHeader
Struktura Header elementa je zajednički dio zahtjeva kod svih metoda i opisana je u poglavlju Zajednički dijelovi metoda web servisa - Data / RenameClassEnvelope
- ObjectOwner - Podaci o vlasniku spremnika
- OIB - OIB vlasnika spremnika
- AdditionalID - šifra vlasnika, dodatni identifikator (neobavezan), npr. šifra poslovne jedinice
- ContainerName - Naziv spremnika
- ClassGUID - GUID klase
- ClassNewName - Novi naziv klase
- ObjectOwner - Podaci o vlasniku spremnika
Poruka RenameClassMsg
Elementi RenameClassAckMsg poruke:
- MessageAck
Struktura MessageAck elementa je zajednički dio odgovora kod svih metoda i opisana je u poglavlju Zajednički dijelovi metoda web servisa - RenameClassEnvelope
- ClassOldName - Stari naziv klase
- ClassNewName - Novi naziv klase
- Error
Struktura Error elementa je zajednički dio odgovora kod svih metoda i opisana je u poglavlju Šifrarnik mogućih grešaka kod slanja poruka
Sinkrona odgovorna poruka RenameClassAckMsg
SOAPAction:
http://fina.hr/archive/ws/sync/renameClass
Brisanje klase dokumenata
Pošiljatelj kreira SOAP poruku za brisanje klase dokumenata te poziva web servis na strani Fine. Fina sinkrono radi obradu primljene poruke i vraća odgovor.
(detaljni opis određenih parametra je naveden u poglavlju Detaljniji opis parametara koji se koriste u metodama web servisa)
Elementi DeleteClassMsg poruke (metoda deleteClass):
- ArchiveHeader
Struktura Header elementa je zajednički dio zahtjeva kod svih metoda i opisana je u poglavlju Zajednički dijelovi metoda web servisa - Data / DeleteClassEnvelope
- ObjectOwner - Podaci o vlasniku spremnika
- OIB - OIB vlasnika spremnika
- AdditionalID - šifra vlasnika, dodatni identifikator (neobavezan), npr. šifra poslovne jedinice
- ContainerName - Naziv spremnika
- ClassGUID - GUID klase
- ObjectOwner - Podaci o vlasniku spremnika
Poruka DeleteClassMsg
Elementi DeleteClassAckMsg poruke:
- MessageAck
Struktura MessageAck elementa je zajednički dio odgovora kod svih metoda i opisana je u poglavlju Zajednički dijelovi metoda web servisa - DeleteClassEnvelope (neobavezno)
- ClassName - Naziv obrisane klase
- Error
Struktura Error elementa je zajednički dio odgovora kod svih metoda i opisana je u poglavlju Šifrarnik mogućih grešaka kod slanja poruka
Sinkrona odgovorna poruka DeleteClassAckMsg
SOAPAction:
http://fina.hr/archive/ws/sync/deleteClass
Kreiranje vlasnika
Pošiljatelj kreira SOAP poruku za kreiranje vlasnika te poziva web servis na strani Fine. Fina sinkrono radi obradu primljene poruke i vraća odgovor.
Elementi CreateOwnerMsg poruke (metoda createOwner):
- ArchiveHeader
Struktura Header elementa je zajednički dio zahtjeva kod svih metoda i opisana je u poglavlju Zajednički dijelovi metoda web servisa - Data / CreateOwnerEnvelope
- CertificateOwner - Podaci o vlasniku certifikata
- OIB - OIB vlasnika certifikata
- AdditionalID - šifra vlasnika, dodatni identifikator (neobavezan), npr. šifra poslovne jedinice
- ObjectOwner - Podaci o vlasniku
- OIB - OIB vlasnika
- AdditionalID - - šifra vlasnika, dodatni identifikator (neobavezan), npr. šifra poslovne jedinice
- OwnerName - Naziv vlasnika
- OwnerType - Vrsta vlasnika:
- 1 - Poslovni subjekt
- 2 - Fizička osoba
- CertificateOwner - Podaci o vlasniku certifikata
Poruka CreateOwnerMsg
Elementi CreateOwnerAckMsg poruke:
- MessageAck
Struktura MessageAck elementa je zajednički dio odgovora kod svih metoda i opisana je u poglavlju Zajednički dijelovi metoda web servisa - CreateOwnerEnvelope
- OwnerName - Naziv kreiranog vlasnika
- Error
Struktura Error elementa je zajednički dio odgovora kod svih metoda i opisana je u poglavlju Šifrarnik mogućih grešaka kod slanja poruka
Sinkrona odgovorna poruka CreateOwnerAckMsg
SOAPAction:
http://fina.hr/archive/ws/sync/createOwner
Pretraga dokumenata
Pošiljatelj kreira SOAP poruku za pretragu dokumenata te poziva web servis na strani Fine. Fina sinkrono radi obradu primljene poruke i vraća odgovor.
(detaljni opis određenih parametra je naveden u poglavlju Detaljniji opis parametara koji se koriste u metodama web servisa)
Elementi SearchDocumentMsg poruke (metoda searchDocument):
- ArchiveHeader
Struktura Header elementa je zajednički dio zahtjeva kod svih metoda i opisana je u poglavlju Zajednički dijelovi metoda web servisa - Data / SearchDocumentEnvelope
- CertificateOwner - Podaci o vlasniku certifikata
- OIB - OIB vlasnika certifikata
- AdditionalID - šifra vlasnika, dodatni identifikator (neobavezan), npr. šifra poslovne jedinice
- ObjectOwner - Podaci o vlasniku spremnika
- OIB - OIB vlasnika spremnika
- AdditionalID - šifra vlasnika, dodatni identifikator (neobavezan), npr. šifra poslovne jedinice
- ContainerName - Naziv spremnika
- ClassGUID - GUID klase
- SearchMetadata - Podaci o metapodacima za pretragu (nijednom ili više puta)
- PropertyName - Naziv metapodatka
- PropertyValue - Vrijednost metapodatka
- PropertyType - Vrsta metapodatka:
- STRING - Tekst
- INT - Broj
- FLOAT - Decimalni broj
- DATE - Datum
- BOOLEAN - Logička izjava
- PropertyOperator - Operator za vrijednost metapodatka:
- EQUALS - Jednako
- CONTAINS - Sadrži
- LESS_OR_EQUALS_THAN - Manje ili jednako
- GRETAER_OR_EQUALS_THAN - Veće ili jednako
- DocumentName - Naziv dokumenta (neobavezno)
- DocumentDate - Datum dokumenta (u formatu "gggg-mm-dd") (neobavezno)
- FolderPath - Putanja direktorija (u formatu "nazivSpremnika\ostali\direktoriji") (neobavezno)
- IncludeSubfolders - obuhvaća li pretraga poddirektorije (true ili false, default vrijednost: false) (neobavezno)
- CertificateOwner - Podaci o vlasniku certifikata
Poruka SearchDocumentMsg
Elementi SearchDocumentAckMsg poruke:
- MessageAck
Struktura MessageAck elementa je zajednički dio odgovora kod svih metoda i opisana je u poglavlju Zajednički dijelovi metoda web servisa - SearchDocumentEnvelope
- DocumentGUID - GUID pronađenog dokumenta (jednom ili više puta)
- DocumentsNumber - Ukupan broj pronađenih dokumenata
- PageNumber - Redni broj stranice rezultata
- Error
Struktura Error elementa je zajednički dio odgovora kod svih metoda i opisana je u poglavlju Šifrarnik mogućih grešaka kod slanja poruka
Sinkrona odgovorna poruka SearchDocumentAckMsg
SOAPAction:
http://fina.hr/archive/ws/sync/searchDocument
Brisanje dokumenata
Pošiljatelj kreira SOAP poruku za brisanje dokumenata te poziva web servis na strani Fine. Fina sinkrono radi obradu primljene poruke i vraća odgovor.
(detaljni opis određenih parametra je naveden u poglavlju Detaljniji opis parametara koji se koriste u metodama web servisa)
Elementi DeleteDocumentMsg poruke (metoda deleteDocument):
- ArchiveHeader
Struktura Header elementa je zajednički dio zahtjeva kod svih metoda i opisana je u poglavlju Zajednički dijelovi metoda web servisa - Data / DeleteDocumentEnvelope
- ObjectOwner - Podaci o vlasniku spremnika
- OIB - OIB vlasnika spremnika
- AdditionalID - šifra vlasnika, dodatni identifikator (neobavezan), npr. šifra poslovne jedinice
- DocumentGUID - GUID dokumenta za brisanje (jednom ili više puta)
- ObjectOwner - Podaci o vlasniku spremnika
Poruka DeleteDocumentMsg
Elementi DeleteDocumentAckMsg poruke:
- MessageAck
Struktura MessageAck elementa je zajednički dio odgovora kod svih metoda i opisana je u poglavlju Zajednički dijelovi metoda web servisa - DeleteDocumentEnvelope
- RemovedDocumentsContainer - GUID uspješno obrisanog dokumenta (jednom ili više puta)
- NotRemovedDocumentsContainer - GUID dokumenta koji nije uspješno obrisan (jednom ili više puta)
- Error
Struktura Error elementa je zajednički dio odgovora kod svih metoda i opisana je u poglavlju Šifrarnik mogućih grešaka kod slanja poruka
Sinkrona odgovorna poruka DeleteDocumentAckMsg
SOAPAction:
http://fina.hr/archive/ws/sync/deleteDocument
Preuzimanje dokumenta
Pošiljatelj kreira SOAP poruku za preuzimanje dokumenta te poziva web servis na strani Fine. Fina sinkrono radi obradu primljene poruke i vraća odgovor.
(detaljni opis određenih parametra je naveden u poglavlju Detaljniji opis parametara koji se koriste u metodama web servisa)
Elementi DownloadDocumentMsg poruke (metoda downloadDocument):
- ArchiveHeader
Struktura Header elementa je zajednički dio zahtjeva kod svih metoda i opisana je u poglavlju Zajednički dijelovi metoda web servisa - Data / DownloadDocumentEnvelope
- ObjectOwner - Podaci o vlasniku spremnika
- OIB - OIB vlasnika spremnika
- AdditionalID - šifra vlasnika, dodatni identifikator (neobavezan), npr. šifra poslovne jedinice
- DocumentGUID - GUID dokumenta za preuzimanje
- ExtractPdfAttachments – izdvoji priloge iz pdf dokumenta
- ObjectOwner - Podaci o vlasniku spremnika
Poruka DownloadDocumentMsg
Elementi DownloadDocumentAckMsg poruke:
- MessageAck
Struktura MessageAck elementa je zajednički dio odgovora kod svih metoda i opisana je u poglavlju Zajednički dijelovi metoda web servisa - AttachedDocumentEnvelope
- FileName - Naziv datoteke
- MimeType - MIME tip datoteke
- AttachedDocument - Datoteka dokumenta u Base64 formatu
- Error
Struktura Error elementa je zajednički dio odgovora kod svih metoda i opisana je u poglavlju Šifrarnik mogućih grešaka kod slanja poruka
Sinkrona odgovorna poruka DownloadDocumentAckMsg
SOAPAction:
http://fina.hr/archive/ws/sync/downloadDocument
Dodjela prava korisniku
Pošiljatelj kreira SOAP poruku za dodjelu (ili oduzimanje) prava korisniku te poziva web servis na strani Fine. Fina sinkrono radi obradu primljene poruke i vraća odgovor.
(detaljni opis određenih parametra je naveden u poglavlju Detaljniji opis parametara koji se koriste u metodama web servisa)
Elementi GrantPermissionForUserMsg poruke (metoda grantPermissionForUser):
- ArchiveHeader
Struktura Header elementa je zajednički dio zahtjeva kod svih metoda i opisana je u poglavlju Zajednički dijelovi metoda web servisa - Data / GrantPermissionEnvelope
- CertificateOwner - Podaci o vlasniku certifikata
- OIB - OIB vlasnika certifikata
- AdditionalID - šifra vlasnika, dodatni identifikator (neobavezan), npr. šifra poslovne jedinice
- ObjectOwner - Podaci o vlasniku spremnika
- OIB - OIB vlasnika spremnika
- AdditionalID - šifra vlasnika, dodatni identifikator (neobavezan), npr. šifra poslovne jedinice
- UserOIB - OIB korisnika kojemu se uređuju prava
- Functionalities - Funkcionalnosti (jednom ili više puta):
- AKTIVIRAJ_KORISNIKA - Aktivacija korisnika
- DEAKTIVIRAJ_KORISNIKA - Deaktivacija korisnika
- DOZVOLI_ARHIVIRANJE_DOKUMENTA_ISTOG_NAZIVA - Dozvola arhiviranja dokumenta istog naziva
- KREIRAJ_SPREMNIK - Kreiranje spremnika
- DODAJ_RAZDRUZI_DOKUMENT_IZ_GRUPE - Dodavanje i razduživanje dokumenta iz grupe
- Action - Akcija nad funkcionalnostima:
- DODAJ - Navedene funkcionalnosti se dodjeljuju korisniku
- ODUZMI - Navedene funkcionalnosti se oduzimaju korisniku
- PROTOTIP - Navedene funkcionalnosti se dodjeljuju prototip korisniku
- CertificateOwner - Podaci o vlasniku certifikata
Poruka GrantPermissionForUserMsg
Elementi GrantPermissionForUserAckMsg poruke:
- MessageAck
Struktura MessageAck elementa je zajednički dio odgovora kod svih metoda i opisana je u poglavlju Zajednički dijelovi metoda web servisa - GrantPermissionEnvelope
- PermissionDetails – Tekstualni popis funkcionalnosti za koje su uređena prava korisniku
- Error
Struktura Error elementa je zajednički dio odgovora kod svih metoda i opisana je u poglavlju Šifrarnik mogućih grešaka kod slanja poruka
Sinkrona odgovora poruka GrantPermissionForUserAckMsg
SOAPAction:
http://fina.hr/archive/ws/sync/grantPermissionForUser
Dodjela prava korisniku na direktorij
Pošiljatelj kreira SOAP poruku za dodjelu (uređivanje) prava korisniku na direktorij te poziva web servis na strani Fine. Fina sinkrono radi obradu primljene poruke i vraća odgovor.
(detaljni opis određenih parametra je naveden u poglavlju Detaljniji opis parametara koji se koriste u metodama web servisa)
Elementi GrantPermissionOnFolderForUserMsg poruke (metoda grantPermissionOnFolderForUser):
- ArchiveHeader
Struktura Header elementa je zajednički dio zahtjeva kod svih metoda i opisana je u poglavlju Zajednički dijelovi metoda web servisa - Data / GrantPermissionFolderEnvelope
- CertificateOwner - Podaci o vlasniku certifikata
- OIB - OIB vlasnika certifikata
- AdditionalID - šifra vlasnika, dodatni identifikator (neobavezan), npr. šifra poslovne jedinice
- ObjectOwner - Podaci o vlasniku spremnika
- OIB - OIB vlasnika spremnika
- AdditionalID - šifra vlasnika, dodatni identifikator (neobavezan), npr. šifra poslovne jedinice
- UserOIB - OIB korisnika kojemu se uređuju prava
- Functionalities - Funkcionalnosti (jednom ili više puta):
- ARHIVIRANJE_DOKUMENTA - Arhiviranje dokumenata
- PREUZIMANJE_DOKUMENTA - Preuzimanje dokumenata
- BRISI_DOKUMENT - Brisanje dokumenata
- KREIRAJ_DIREKTORIJ - Kreiranje direktorija
- OBRISI_DIREKTORIJ - Brisanje direktorija
- PREIMENUJ_DIREKTORIJ - Preimenovanje direktorija
- PRETRAZI - Pretraga dokumenata
- PREMJESTI_DOKUMENT - Premještanje dokumenata
- OBRISI_SPREMNIK - Brisanje spremnika
- PREIMENUJ_SPREMNIK - Preimenovanje spremnika
- KREIRAJ_KLASU - Kreiranje klasa
- OBRISI_KLASU - Brisanje klasa
- PREIMENUJ_KLASU - Preimenovanje klasa
- PRIDRUZI_KLASU - Pridruživanje klasa
- PRIKAZI_ZAKLJUCANI_SPREMNIK - Prikaz zaključanih spremnika
- FolderPath - Putanja direktorija (u formatu “nazivSpremnika\ostali\direktoriji”)
- Action - Akcija nad funkcionalnostima:
- DODAJ - Navedene funkcionalnosti se dodjeljuju korisniku
- ODUZMI - Navedene funkcionalnosti se oduzimaju korisniku
- PROTOTIP - Navedene funkcionalnosti se dodjeljuju prototip korisniku
- CertificateOwner - Podaci o vlasniku certifikata
Poruka GrantPermissionOnFolderForUserMsg
Elementi GrantPermissionOnFolderForUserAckMsg poruke:
- MessageAck
- MessageID - Jedinstveni broj poruke
- MessageAckID - Jedinstveni broj poruke na koju se odnosi odgovor
- MessageType - Tip poruke (moguće vrijednosti su navedene u poglavlju Tipovi poruka)
- AckStatus - Status odgovora:
- ACCEPTED
- MSG_NOT_VALID
- SYSTEM_ERROR
- AckStatusCode - Šifra statusa:
- 0 - error response
- 1 - success response
- 400 - pogreška pri pozivu servisa
- AckStatusText - Opis statusa (neobavezno)
- GrantPermissionFolderEnvelope
- PermissionDetails – Tekstualni popis funkcionalnosti za koje su uređena prava korisniku
- Error
Struktura Error elementa je zajednički dio odgovora kod svih metoda i opisana je u poglavlju Šifrarnik mogućih grešaka kod slanja poruka
Sinkrona odgovorna poruka GrantPermissionOnFolderForUserAckMsg
SOAPAction:
http://fina.hr/archive/ws/sync/grantPermissionOnFolderForUser
Brisanje dokumenata iz više direktorija
Pošiljatelj kreira SOAP poruku za brisanje dokumenata iz više foldera i poziva web servis na strani Fine. Fina sinkrono radi obradu primljene poruke i vraća odgovor.
(detaljni opis određenih parametra je naveden u poglavlju Detaljniji opis parametara koji se koriste u metodama web servisa)
Elementi DeleteDocumentInMultipleFoldersMsg poruke (metoda deleteDocumentInMultipleFolders):
- ArchiveHeader
Struktura Header elementa je zajednički dio zahtjeva kod svih metoda i opisana je u poglavlju Zajednički dijelovi metoda web servisa - Data/DeleteDocumentInMultipleFoldersEnvelope/DocumentInMultipleFoldersEnvelope
- ArchiveContainer - Podaci o spremniku
- ObjectOwner - Podaci o vlasniku spremnika
- OIB - OIB vlasnika spremnika
- AdditionalID - šifra vlasnika, dodatni identifikator (neobavezan), npr. šifra poslovne jedinice
- ContainerName - Naziv spremnika
- ObjectOwner - Podaci o vlasniku spremnika
- ArchiveClassID - Klasa za dokument (GUID)
- DeleteData – datoteke za brisanje
- DeleteAll – flag koji označava da da li se briše sve
- FolderPath – putanje do direktorija koji sadrže datoteke
- FileName – nazivi datoteka za brisanje
- GUID – GUID dokumenata
- MimeType – mime tip datoteke
- ArchiveContainer - Podaci o spremniku
Poruka DeleteDocumentInMultipleFoldersMsg
Elementi DeleteDocumentInMultipleFoldersAckMsg poruke:
- MessageAck
- MessageID - Jedinstveni broj poruke
- MessageAckID - Jedinstveni broj poruke na koju se odnosi odgovor
- MessageType - Tip poruke (moguće vrijednosti su navedene u poglavlju Tipovi poruka)
- AckStatus - Status odgovora:
- ACCEPTED
- MSG_NOT_VALID
- SYSTEM_ERROR
- AckStatusCode - Šifra statusa:
- 0 - error response
- 1 - success response
- 400 - pogreška pri pozivu servisa
- AckStatusText - Opis statusa (neobavezno)
- DeleteDocumentEnvelope
- RemovedDocumentsContainer – naziv obrisanog dokumenta
- NotRemovedDocumentsContainer – naziv dokumenta koji nije obrisan
- Error
Struktura Error elementa je zajednički dio odgovora kod svih metoda i opisana je u poglavlju Šifrarnik mogućih grešaka kod slanja poruka
SOAPAction:
http://fina.hr/archive/ws/sync/deleteDocumentInMultipleFolders
Šifrarnik mogućih grešaka kod slanja poruka
ErrorType - šalje se u kao dio odgovorne poruke u slučaju greške
ErrorType element:
- ErrorCode - šifra greške
- ErrorMessage - Sadržaj greške
- ErrorText - Sadržaj greške
| Šifra greške (ErrorCode) | Poruka (ErrorMessage) | Opis greške (ErrorText) |
|---|---|---|
| 10 | Nije pronađena klasa s dms adresom: | Nije pronađena klasa s dms adresom: "{GUID klase}" |
| 20 | Nije pronađen metapodatak: | Nije pronađen metapodatak: "naziv metapodtka" |
| 21 | Poslana je kriva vrsta metapodatka: | Poslana je kriva vrsta metapodatka: |
| 30 | U request-u nije specificiran obavezni metapodatak: | U request-u nije specificiran obavezni metapodatak: |
| 40 | Pogrešna vrijednost metapodatka: | Pogrešna vrijednost metapodatka:"vrijednost" |
| 41 | Nedozvoljena duljina vrijednosti metapodatka | Nedozvoljena duljina vrijednosti metapodatka |
| 50 | Validacija je uspješna | Validacija je uspješna |
| 60 | Generička klasa ne može imati metapodatke | Generička klasa ne može imati metapodatke |
| 70 | Dvaput je specificiran isti metapodatak | Dvaput je specificiran isti metapodatak |
| 100 | Dokument je uspješno spremljen u Filenet | Dokument je uspješno spremljen u Filenet |
| 110 | Vlasnik ne postoji. | Vlasnik ne postoji. |
| 120 | Ne postoji direktorij s lokacijom: | Ne postoji direktorij s lokacijom:"putanja direktorija" |
| 130 | Ne postoji spremnik s nazivom: | Ne postoji spremnik s nazivom:"naziv spremnika" |
| 140 | Korisnik nema prava za spremanje u spremnik | Korisnik nema prava za spremanje u spremnik |
| 150 | Klasa ne pripada vlasniku s OIB-om: | Klasa ne pripada vlasniku s OIB- om:"OIB + šifra vlasnika" |
| 151 | Klasa ima pridružene dokumente i ne može se obrisati. | Klasa ima pridružene dokumente i ne može se obrisati. |
| 160 | Naziv klase već postoji: | Naziv klase već postoji: "naziv klase" |
| 170 | Neispravan naziv klase: | Neispravan naziv klase:"naziv klase" |
| 180 | Klasa mora imati barem jedan metapodatak: | Klasa mora imati barem jedan metapodatak: |
| 190 | Metapodatak nije jedinstven: | Metapodatak nije jedinstven:"naziv metapodatka" |
| 200 | Dokument nije uspješno potpisan | Dokument nije uspješno potpisan |
| 210 | Dokument nije uspješno spremljen | Dokument nije uspješno spremljen |
| 211 | Max dopuštena veličina datoteke za arhiviranje: | Max dopuštena veličina datoteke za arhiviranje: "veličina datoteke" |
| 212 | Došlo je do neočekivane pogreške. | Došlo je do neočekivane pogreške. |
| 220 | Naziv spremnika nije ispravan: | Naziv spremnika nije ispravan: "naziv spremnika" |
| 230 | Naziv spremnika već postoji: | Naziv spremnika već postoji: "naziv spremnika" |
| 240 | Naziv direktorija nije ispravan: | Naziv direktorija nije ispravan: "naziv direktorija" |
| 241 | Naziv alias direktorija nije ispravan: | Naziv alias direktorija nije ispravan: "alias direktorija" |
| 250 | Naziv direktorija već postoji: | Naziv direktorija već postoji: "naziv direktorija" |
| 251 | Naziv alias direktorija već postoji: | Naziv alias direktorija već postoji: "alias direktorija" |
| 260 | Korisnik nema pravo na traženu akciju: | Korisnik nema pravo na traženu akciju: |
| 261 | Ne postoji korisnik: | Ne postoji korisnik:"OIB korisnik" |
| 262 | Korisnik nema pravo na direktorij: | Korisnik nema pravo na direktorij:"direktorij" |
| 357 | Nije moguće preimenovati spremnik ovom metodom. | Nije moguće preimenovati spremnik ovom metodom. |
| 313 | Ova grupa više ne postoji. | Ova grupa više ne postoji. |
| 263 | Korisnik nije administrator | Korisnik nije administrator |
| 264 | Nije e-Servis korisnik: | Nije e-Servis korisnik: |
| 265 | Korisnik je e-Usluga | Korisnik je e-Usluga |
| 266 | U odabranom direktoriju već postoji dokument s nazivom | U odabranom direktoriju već postoji dokument s nazivom "naziv dokumenta" |
| 270 | Preuzimanje dokumenta nije uspjelo | Preuzimanje dokumenta nije uspjelo |
| 280 | Odabrani spremnik nije korisnički | Odabrani spremnik nije korisnički |
| 281 | Odabrani spremnik nije e-Servis | Odabrani spremnik nije e-Servis |
| 282 | Putem WS-a nije dopušteno brisanje e-Servis spremnika | Putem WS-a nije dopušteno brisanje e-Servis spremnika |
| 286 | Korisnik ne može kreirati grupu za drugog korisnika | Korisnik ne može kreirati grupu za drugog korisnika |
| 290 | U odabranom spremniku ne postoji root direktorij: | U odabranom spremniku ne postoji root direktorij: "naziv spremnika" |
| 291 | Ne možete obrisati root direktorij spremnika: | Ne možete obrisati root direktorij spremnika: "naziv spremnika" |
| 300 | Korisnik nema prava za kreiranje za korisnika s OIB-om: | Korisnik nema prava za kreiranje za korisnika s OIB-om: "OIB + šifra" |
| 310 | Dosegnut je maksimalan broj grupa koje mogu biti pridružene dokumentu: | Dosegnut je maksimalan broj grupa koje mogu biti pridružene dokumentu: "broj max. grupa + {GUID dokumenta}" |
| 309 | Dokument već ima pridruženu grupu: | Dokument već ima pridruženu grupu: "naziv grupe" |
| 311 | Za vlasnika postoji grupa dokumenata s istim nazivom: | Za Vlasnika postoji grupa dokumenata s istim nazivom: "naziv grupe" |
| 312 | Grupa dokumenata s nazivom već postoji: | Grupa dokumenata s nazivom već postoji: "naziv grupe" |
| 313 | Ne postoji grupa dokumenata s nazivom: | Ne postoji grupa dokumenata s nazivom: "naziv grupe" |
| 314 | Ne postoji grupa na dokumentu: | Ne postoji grupa dokumenata na dokumentu: "naziv grupe" |
| 315 | Korisnik nije vlasnik kreirane grupe: | Korisnik nije vlasnik kreirane grupe: "korisnik + naziv grupe" |
| 316 | Korisnik nije vlasnik dokumenta: | Korisnik nije vlasnik dokumenta: |
| 318 | Pogreška u obradi kod kreiranja grupe: | Pogreška u obradi kod kreiranja grupe: "naziv grupe" |
| 317 | Pogreška u obradi kod brisanja grupe: | Pogreška u obradi kod brisanja grupe: "naziv grupe" |
| 319 | Pogreška u obradi | Pogreška u obradi |
| 320 | Spremnik ne pripada vlasniku s OIB- om: | Spremnik ne pripada vlasniku s OIB- om: "OIB + šifra vlasnika" |
| 330 | Korisnik nema prava na akcije nad OIB-om: | Korisnik nema prava na akcije nad OIB-om: |
| 340 | Za odabrani spremnik ne postoji klasa s dms adresom: | Za odabrani spremnik ne postoji klasa s dms adresom:"{GUID klase dokumenta}" |
| 360 | Ne postoji dokument sa GUID-om: | Ne postoji dokument sa GUID-om: |
| 311 | Naziv grupe nije validan: | Naziv grupe nije validan: "naziv grupe" |
| 354 | Maksimalan broj dokumenata za brisanje je: | Maksimalan broj dokumenata za brisanje je: "broj" |
| 370 | Korisnik nema prava na akcije sa OIB- om i šifrom korisnika: | Korisnik nema prava na akcije sa OIB- om i šifrom korisnika |
| 375 | Vlasnik iz certifikata ne odgovara vlasniku iz request-a: | Vlasnik iz certifikata ne odgovara vlasniku iz request-a: |
| 371 | Korisnik iz certifikata nije e-Servis i ne može izbrisati e-Servis grupu: | Korisnik iz certifikata nije e-Servis i ne može izbrisati e-Servis grupu: |
| 372 | e-Usluga korisnik ne može obrisati grupu. e-Usluga ne pripada grupa s nazivom: | e-Usluga korisnik ne može obrisati grupu. e-Usluga ne pripada grupa s nazivom: |
| 373 | Vlasnik nije isti za korisnika iz certifikata i grupe | Vlasnik korisnika iz certifikata i grupe nije isti |
| 374 | Vlasnik iz request-a ne odgovara vlasniku korisnika iz request-a | Vlasnik iz request-a ne odgovara vlasniku korisnika iz request-a |
| 380 | Korisnik nema prava za rad s grupom: | Korisnik nema prava za rad s grupom:"naziv grupe" |
| 381 | Korisnik nema prava na dokument u direktoriju: | Korisnik nema prava na dokument u direktoriju:”naziv direktoij” |
| 382 | Korisnik nema pravo na sve dokumente u grupi i ne može obrisati grupu: | Korisnik nema pravo na sve dokumente u grupi i ne može obrisati grupu: |
| 390 | Nije moguće pridijeliti dokument koji nije od e-Servisa: | Nije moguće pridijeliti dokument koji nije od e-Servisa: |
| 403 | Korisnik je e-Servis, a dokument ne pripada e-Servisu | Korisnik je e-Servis, a dokument ne pripada e-Servisu |
| 404 | Korisnik nije e-Servis, a dokument pripada e-Servisu | Korisnik nije e-Servis, a dokument pripada e-Servisu |
| 405 | Korisnik ne može pridružiti dokument drugog vlasnika | Korisnik ne može pridružiti dokument drugog vlasnika |
| 401 | Nije moguće ukloniti dokument koji nije od e-Servisa | Nije moguće ukloniti dokument koji nije od e-Servisa |
| 400 | Nije moguće pridijeliti dokument grupi koja nije od e-Servisa: | Nije moguće pridijeliti dokument grupi koja nije od e-Servisa: |
| 410 | Korisnik nema prava na dokument s guid-om: | Korisnik nema prava na dokument s guid-om: "{GUID dokumenta}" |
| 411 | Korisnik nema prava na dokumente u grupi: | Ne postoje dokumenti na koje korisnik ima pravo u grupi: |
| 420 | Ne može se deaktivirati korisnik i dodati/oduzeti prava | Ne može se deaktivirati korisnik i dodati/oduzeti prava |
| 421 | Neispravna lista funkcionalnosti | Postoje funkcionalnosti koje su vezane. Prilikom dodavanja ili oduzimanja funkcionalnosti potrebno je navesti i vezane funkcionalnosti čak i ako su one već ranije dodijeljene korisniku. |
| 425 | Neispravna lista funkcionalnosti | Ne moze se oduzeti funkcionalnost PRETRAZI. Postoje vezane funkcionalnosti na direktoriju: "naziv direktorija" |
| 422 | Funkcionalnosti nisu oduzete jer su nasljeđene od roditelja | Ne mogu se oduzeti funkcionalnosti koje su nasljeđene od roditelja. Uklonite funkcionalnosti na roditelju |
| 426 | Funkcionalnosti postoje. | Funkcionalnosti postoje. |
| 423 | Funkcionalnosti nisu oduzete jer postoje funk. pod direktorija koje ovise o funk. roditelja. | Ne mogu se oduzeti funkcionalnosti o kojima ovise pod direktoriji: |
| 424 | Neispravna akcija | Mogući parametri akcije: DODAJ, ODUZMI |
| 430 | Pogreška kod dodijele funkcionalnosti | Pogreška kod dodijele funkcionalnosti |
| 440 | Neispravna lista funkcionalnosti | Funkcionalnost ne postoji |
| 500 | Obratite se administratoru sustava | Obratite se administratoru sustava (ova greška se osim raznih sistemski razlog može javiti i kad ostane komentar za Optional parametar <!-- Optional:--> u SOAP UI) |
| 643 | Unijeli ste krivu vrijednost za enum: | Unijeli ste krivu vrijednost za enum:”naziv enumeracije” |
| 610 | Neuspješno arhiviranje. Niste naveli MIME tip. | Neuspješno arhiviranje. Niste naveli MIME tip. |
| 620 | Neuspješno arhiviranje. Niste naveli naziv dokumenta. | Neuspješno arhiviranje. Niste naveli naziv dokumenta. |
| 640 | Neuspješno arhiviranje. Niste naveli putanju do direktorija. | Neuspješno arhiviranje. Niste naveli putanju do direktorija. |
| 700 | Ne postoji vrsta vlasnika: | Ne postoji vrsta vlasnika: |
| 704 | Vlasnik i prototip korisnika već postoje u sustavu: | Vlasnik i prototip korisnika već postoje u sustavu: |
| 701 | Neispravan OIB: | Neispravan OIB: “OIB vlasnika |
| 702 | Neispravan OIB: | |
| 703 | Naziv vlasnika prevelik | Naziv vlasnika prevelik |
| 800 | Ne postoji ObjectStore u eArhiv bazi: | Ne postoji ObjectStore u eArhiv bazi: |
Adrese web servisa na strani Fine
| Okolina | Web servis | Adresa |
|---|---|---|
| Test | Slanje izlaznog računa sa sinkronom obradom | https://tst9.fina.hr/earhiv-ws/FinaArchiveWebService |
| Prezentacija | Slanje izlaznog računa sa sinkronom obradom | http://prezentacijademo.fina.hr/earhiv-ws/FinaArchiveWebService |
| Produkcija | Slanje izlaznog računa sa sinkronom obradom | https://digitalneuslugearhiv.fina.hr/earhiv-ws/FinaArchiveWebService |
Tipovi poruka
| Poruka | MessageType (Request) | MessageType (Response) | Opis |
|---|---|---|---|
| CreateOwnerMsg | 10001 | 10002 | Kreiranje vlasnika |
| GrantPermissionForUserMsg | 10101 | 10102 | Dodjela prava korisniku |
| GrantPermissionOnFolderForUserMsg | 10201 | 10202 | Dodjela prava korisniku na direktorij |
| CreateContainerMsg | 20301 | 20302 | Kreiraj spremnik |
| RenameContainerMsg | 20101 | 20102 | Preimenuj spremnik |
| DeleteContainerMsg | 20201 | 20202 | Obriši spremnik |
| CreateFolderMsg | 30001 | 30002 | Kreiraj direktorij |
| RenameFolderMsg | 30101 | 30102 | Preimenuj direktorij |
| DeleteFolderMsg | 30201 | 30202 | Obriši direktorij |
| CreateClassMsg | 40001 | 40002 | Kreiranje klase dokumenata |
| RenameClassMsg | 40101 | 40102 | Preimenovanje klase dokumenata |
| DeleteClassMsg | 40201 | 40202 | Brisanje klase dokumenata |
| ArchiveDocumentMsg | 20001 | 20002 | Arhiviranje dokumenata |
| ArchiveDocumentChunkMsg | 50101 | 50102 | Arhiviranje dokumenata u dijelovima |
| DeleteDocumentMsg | 50201 | 50202 | Brisanje dokumenata |
| DownloadDocumentMsg | 50301 | 50302 | Preuzimanje dokumenata |
| SearchDocumentMsg | 50401 | 50402 | Pretraga dokumenata |
| ArchiveDocumentInMultipleFoldersMsg | 50501 | 50502 | Arhiviranje dokumenata u više direktorija |
| CreateGroupMsg | 60001 | 60002 | Kreiraj grupu dokumenata |
| DeleteGroupMsg | 60101 | 60102 | Obriši grupu dokumenata |
| GetAllDocumentsFromGroupMsg | 60201 | 60202 | Dohvati sve dokumente grupe |
| GetAllGroupsForDocumentMsg | 60301 | 60302 | Dohvati sve grupe dokumenta |
| RemoveDocumentFromGroupMsg | 60401 | 60402 | Ukloni dokument iz grupe |
| AssingDocumentToGroupMsg | 60501 | 60502 | Dodaj dokument u grupu |
| DeleteDocumentInMultipleFolders | 50601 | 50602 | Obriši dokumente iz više foldera |